可以在Linux系统上成功编译
敬爱的kjiyu能否在方便的时候出一个简易的基于您发布内容的卡西欧视频刷机升级教程
卡西欧用的什么cpu,想试试能不能逆向一下提取词典数据。
首先感谢高人,想请教一下追加词典应该如何操作
查到了,卡西欧用的cpu是SH-4的自定义版本,和世嘉的dreamcast是同一个cpu。
早就有人研究过,还写了编译homebrew程序的库:
他还把gbc模拟器也移植到卡西欧词典上了
看了下拉鲁斯法汉词典
这个Head明显是压缩了,应该是哈夫曼编码之类的,总之不像LZ系算法
W_BLKEY.CJT有词条文件,一共34777条,和文本化结果一致。
CMP系列的文件应该是实际数据,按词频来看应该是有压缩。
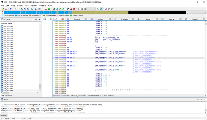
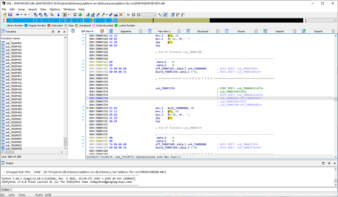
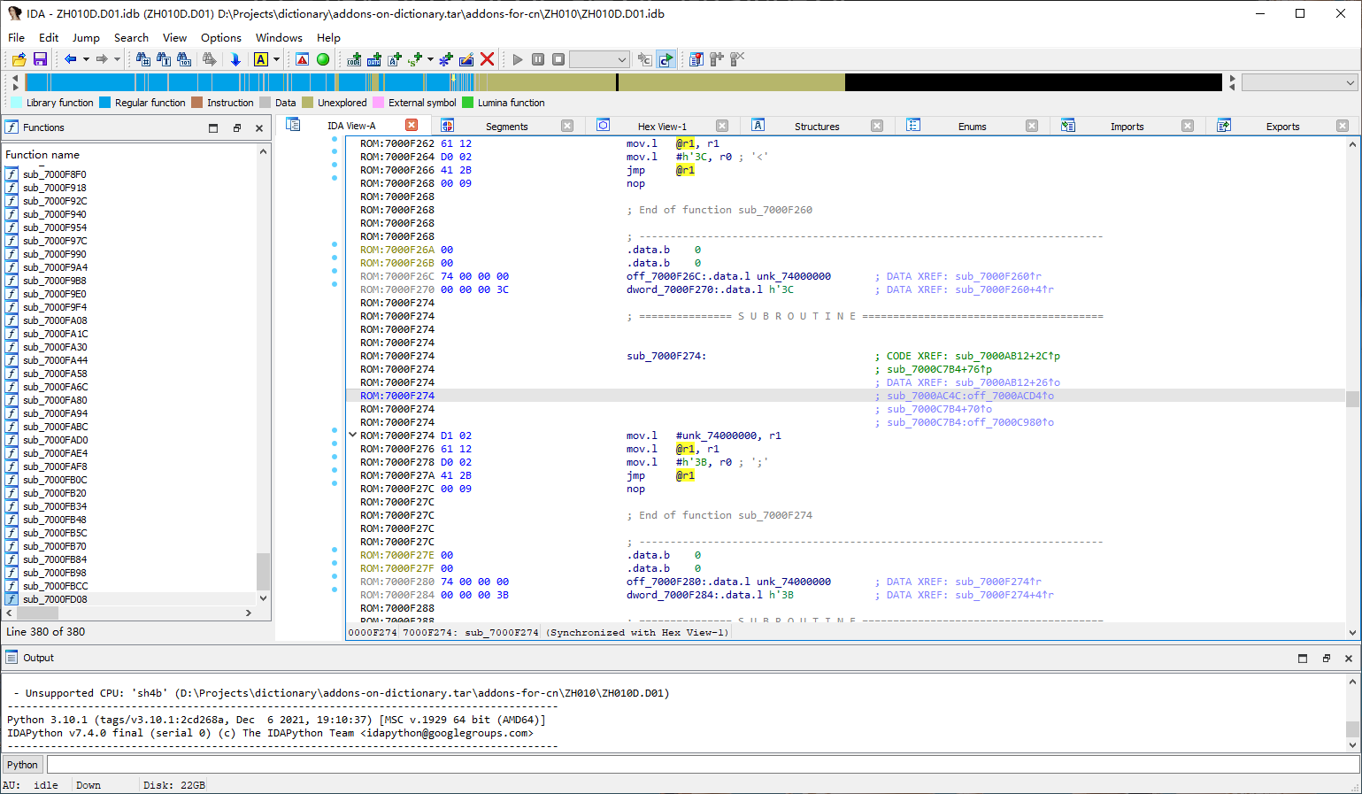
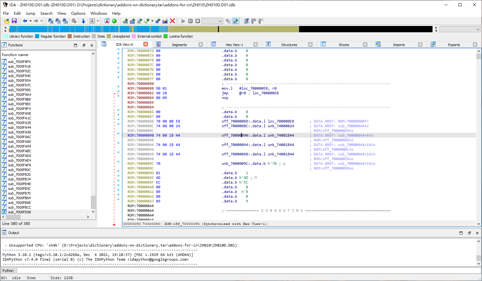
D01文件就是可执行文件。
可以确定代码段基址是0x70000000入口点是0x70000080,不过数据段不知道是哪里开始的,似乎没保存这个信息。
加载到这个位置IDA可以正确解析,但IDA不支持这个CPU反汇编,可能需要用Ghidra反编译
后面是系统调用,应该需要分析固件才知道是做什么的,而且感觉词典处理可能也是系统调用。
Ghidra 支持 SH4,应该也可以兼容 SH4B 。
哪位大佬能帮把文件传个百度盘
下载链接:main.zip
请问文件总容量有多大?
解压之后是 27 G,解压前是多少忘记了。
谢谢,请教您,如何在卡西欧词典里追加词典,您会操作吗
不会,问其他人。
知道楼主为什么不理你吗?Github里教程都已经写的足够详细了,缺乏相关经验别硬弄,变砖了你可受不了。真有需求的话,花几百块钱网上找人刷就行了,省心省事。如果你手头机子够多够你折腾,当我没说。
楼上来了两位求百度云网盘链接的,基本都是不太熟悉Github,下载Github文件都尚且有问题,我替你们担心。
您好,看过刷机教程了,不是刷机,是想在原系统里追加额外词典,苦于没有指南
这方面原理是一样的,不过楼主确实没讲,也不知道怎么写入add-on辞典数据到TF卡。首先你手上得是日版卡西欧系统,然后是有add-on辞典程序的TF卡,你直接去用官方发售的追加卡肯定是最不会出问题的(当然费钱,而且难买)。最后,我还是一个建议,花钱找人弄吧,我看到能追加几十本挺全的。
安装addons-on-dictionary附加词典与安装run-on-dictionary程序类似,两者均使用前述的libexword工具。安装这些程序通常比刷写固件更安全,因为它们不会覆盖固件导致设备变砖。请注意,addons-for-cn仅适用于中国版词典,而addons-for-ja仅适用于日本版词典。
此外,libexword工具还可以备份转储词典或扩展TF卡上已安装的附加词典,如果您遇到新的附加词典,若能共享您的备份转储将非常棒。




